Gold Price Investment Recommendation Activity

GENERALSequenceintermediate
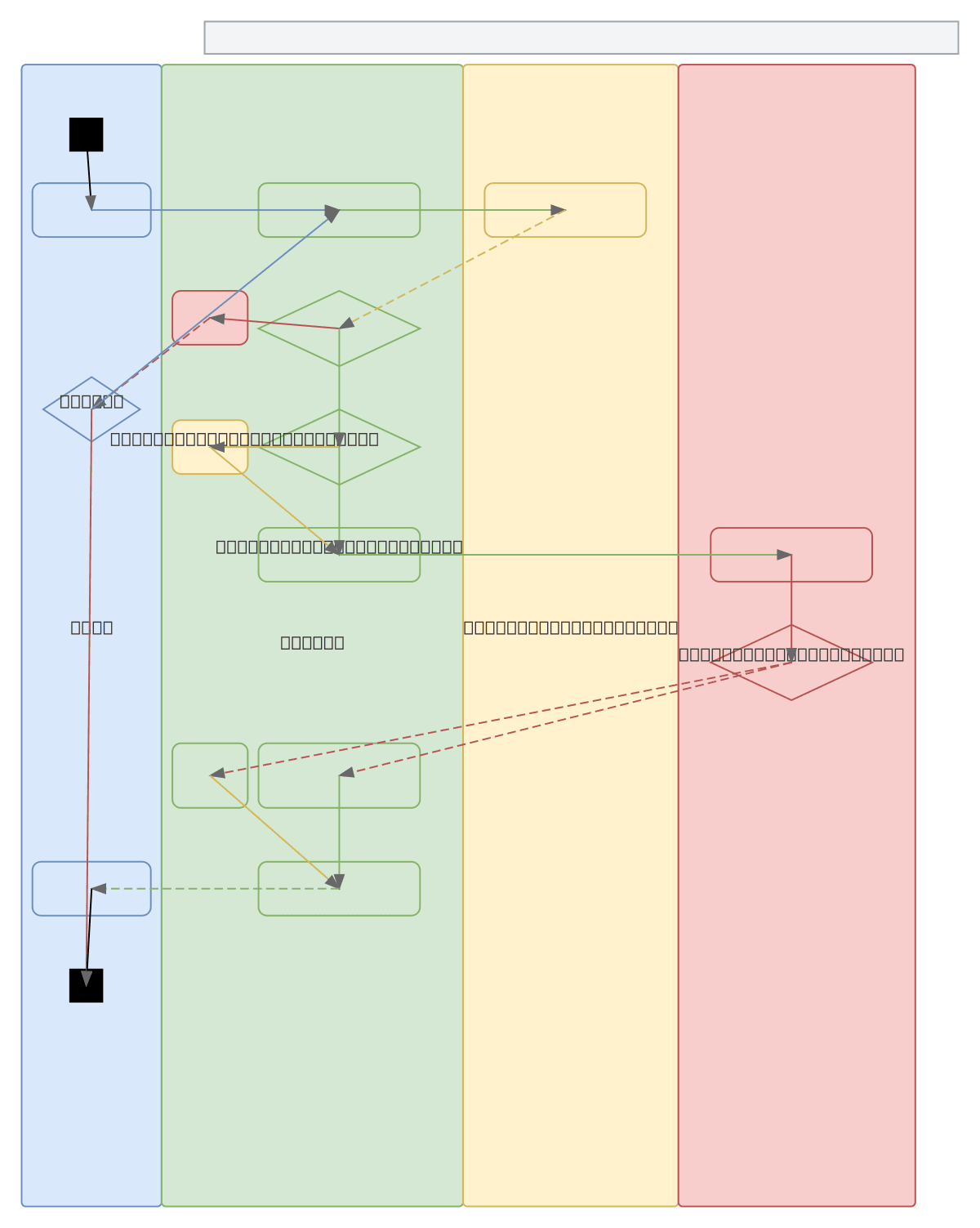
Gold Price Investment Recommendation Activity — GENERAL sequence diagram

About This Architecture

Gold price investment recommendation system using AI prediction and historical data analysis to generate buy/sell/hold signals. The workflow retrieves current and historical gold price data from external sources, handles partial data scenarios with warnings, and feeds validated data into an AI prediction module for future price forecasting. When predictions are unavailable, the system falls back to historical data analysis, ensuring recommendations are always generated despite data gaps. Users can fork this sequence diagram to customize data sources, integrate alternative ML models, or adapt the retry logic for production trading platforms.

People also ask

How do AI-driven investment recommendation systems handle missing data and generate buy/sell/hold signals for commodities like gold?

This diagram shows a fintech workflow that retrieves gold price data, validates completeness, and routes to either AI prediction or historical analysis. Error handling and retry logic ensure recommendations are generated even with partial data, making it ideal for production trading platforms.

fintechmachine learninginvestment recommendationsequence diagramAI predictiondata pipeline
Domain:
Ml Pipeline
Audience:
fintech developers and quantitative analysts building AI-driven investment recommendation systems

Generated by Diagrams.so — AI architecture diagram generator with native Draw.io output. Fork this diagram, remix it, or download as .drawio, PNG, or SVG.

Generate your own sequence diagram →

About This Architecture

Gold price investment recommendation system using AI prediction and historical data analysis to generate buy/sell/hold signals. The workflow retrieves current and historical gold price data from external sources, handles partial data scenarios with warnings, and feeds validated data into an AI prediction module for future price forecasting. When predictions are unavailable, the system falls back to historical data analysis, ensuring recommendations are always generated despite data gaps. Users can fork this sequence diagram to customize data sources, integrate alternative ML models, or adapt the retry logic for production trading platforms.

People also ask

How do AI-driven investment recommendation systems handle missing data and generate buy/sell/hold signals for commodities like gold?

This diagram shows a fintech workflow that retrieves gold price data, validates completeness, and routes to either AI prediction or historical analysis. Error handling and retry logic ensure recommendations are generated even with partial data, making it ideal for production trading platforms.

Gold Price Investment Recommendation Activity

Autointermediatefintechmachine learninginvestment recommendationsequence diagramAI predictiondata pipeline
Domain: Ml PipelineAudience: fintech developers and quantitative analysts building AI-driven investment recommendation systems
0 views0 favoritesPublic

Created by

April 18, 2026

Updated

April 18, 2026 at 7:28 PM

Type

sequence

Need a custom architecture diagram?

Describe your architecture in plain English and get a production-ready Draw.io diagram in seconds. Works for AWS, Azure, GCP, Kubernetes, and more.

Generate with AI